当前位置:主页 > 热点资讯 > 热点图片 >

某国经济总量生产函数y=10 L_三角函数(3)

时间:2021-04-08 08:57 类别:热点图片 GDP:

某国经济总量生产函数y=10 L_三角函数(3)

在经济总量稳步增长的同时,人均国内生产总值也快速增加。

某国经济总量生产函数y=10 L_三角函数(3)

国家统计局统一核算gdp 中国地方gdp正处变革之中

某国经济总量生产函数y=10 L_三角函数(3)

国家统计局2月28日发布的2020年国民经济和社会发展统计公报显示,2020年,我国经济总量突破100万亿元大关,预计全年人均国内生产总值72447元。

某国经济总量生产函数y=10 L_三角函数(3)

还原中国经济真相 为什么生产强需求弱 宏观差微观好

某国经济总量生产函数y=10 L_三角函数(3)

下表反映了世界主要发达国家能源强度对比情况 能源强度 一次能源供应总量与国内生产总值的比率.电力强度 单位产值所消耗的电能.它反映了经济增长率与电力消费之间的关系

某国经济总量生产函数y=10 L_三角函数(3)

2005年国民经济和社会发展统计公报

某国经济总量生产函数y=10 L_三角函数(3)

图表来源:国家统计局网站 全年移动互联网用户接入流量1656亿gb,比上年增长35.7%。

某国经济总量生产函数y=10 L_三角函数(3)

2020年1月1日零时起,长江流域332个自然保护区和水产种质资源保护区全面禁止生产性捕捞。

某国经济总量生产函数y=10 L_三角函数(3)

综合国力迈上新台阶 2019年统计公报透出经济社会发展新看点

某国经济总量生产函数y=10 L_三角函数(3)

湖北改革开放进前沿 经济总量跃居全国第一方阵

某国经济总量生产函数y=10 L_三角函数(3)

《中国人口集聚对区域经济发展的影响研究》显示,人口集聚对区域经济发展水平具有显著的

某国经济总量生产函数y=10 L_三角函数(3)

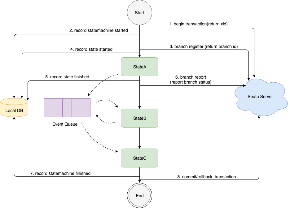
状态\"的执行是基于事件驱动的模型,stataa 执行完成后,会产生路由消息放入 eventqueue,事件消费端从 eventqueue 取出消息,执行 stateb; 在整个状态机启动时会调用 seata server 开启分布式事务,并生产 xi

某国经济总量生产函数y=10 L_三角函数(3)

超级工程 全球前十中国独占七席 它们让 中国制造 走向全球

推荐阅读

相关文章阅读